7の全自動USBインストール方法 詳細手順はコレ!
2010年11月01日 09時00分更新
|
|---|
| ↑『AIK』を起動し、ファイルメニューの“応答ファイルを開く”から、7のインストールDVDの中身をコピーしたフォルダーにある【Autounattend.xml】を開く。 |
|
|---|
| ↑ダイアログボックスが表示されたら【はい】を押し、設定したエディションのCLGファイルを指定。7プロフェッショナルの場合は、【install_Windows 7 PROFESSIONAL.cgl】を指定。 |
|
|---|
| ↑“Windowsイメージ”ペインから【Componentsx86_Microsoft-Windows-Setup-xxxxxx(数字の羅列)_neutral】を右クリックし、【パス 1 windowsPE に設定を追加】を選択。 |
|
|---|
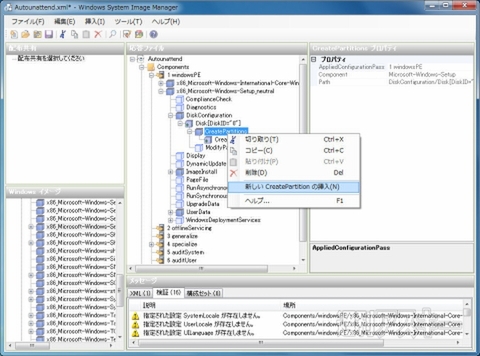
| ↑“応答ファイル”ペインで、【AutounattendComponents1 windowsPEx86_Microsoft-Windows-Setup_neutralDiskConfiguration】を右クリックし、【新しいDiskの挿入】を選択。 |
|
|---|
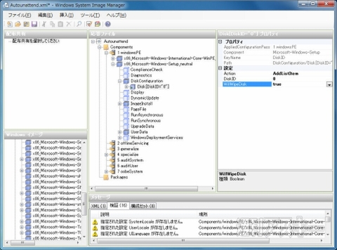
| ↑新しくできたDiskを選択肢、“プロパティ”ペインで【DiskID】に【0】、【WillWipwDisk】に【true】を入力。 |
|
|---|
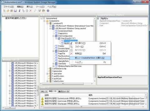
| ↑【Disk[DiskID="0"]CreatePartitions】を右クリックし、【新しいCreatePartitionの挿入】を選択。 |
|
|---|
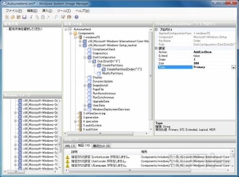
| ↑できたCreatePartitionのプロパティで、【Order】に【1】、【Size】に【300】、【Type】に【Primary】を入力。 |
|
|---|
| ↑再度【Disk[DiskID="0"]CreatePartitions】を右クリックし、【新しいCreatePartitionの挿入】を選択。 |
|
|---|
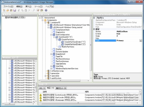
| ↑できたCreatePartitionのプロパティで、【Extend】に【True】、【Order】に【2】、【Type】に【Primary】を入力。 |
|
|---|
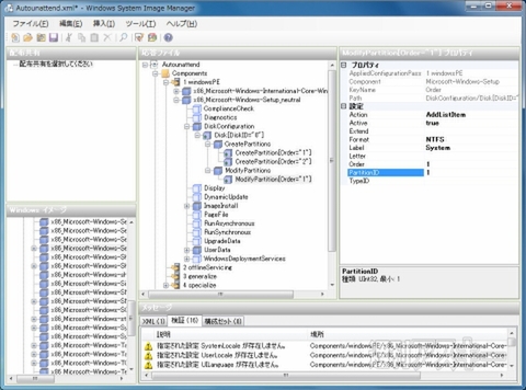
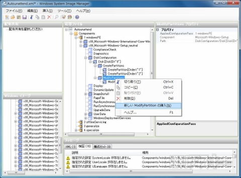
| ↑【Disk[DiskID="0"]ModifyPartitions】を右クリックし、【新しいModifyPartitionの挿入】を選択。 |
|
|---|
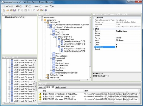
| ↑できたModifyPartitionのプロパティで、【Active】に【True】、【Format】に【NTFS】、【Label】に【System】、【Order】に【1】【PartitionID】に【1】を入力。 |
|
|---|
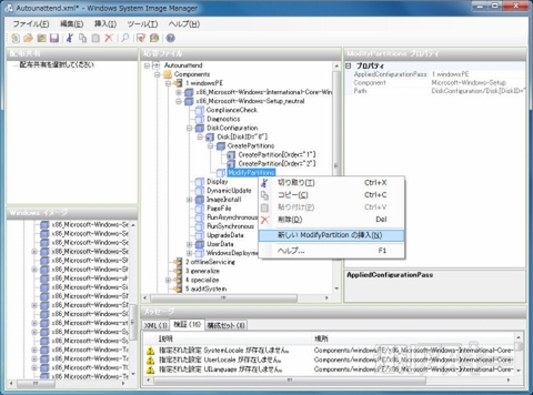
| ↑再度【Disk[DiskID="0"]ModifyPartitions】を右クリックし、【新しいModifyPartitionの挿入】を選択。 |
|
|---|
| ↑できたModifyPartitionのプロパティで、【Format】に【NTFS】、【Label】に【Windows】、【Order】に【2】【PartitionID】に【2】を入力。 |
|
|---|
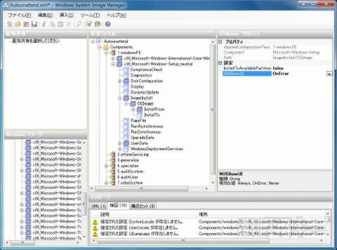
| ↑“応答ファイル”ペインから、【AutounattendComponents1 windowsPEx86_Microsoft-Windows-Setup_neutralOSImage】を選択し、“プロパティ”ペインで【InstallToAvailablePartition】に【false】、【WillShowUI】に【OnError】を入力。 |
|
|---|
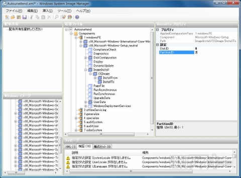
| ↑“応答ファイル”ペインから、【AutounattendComponents1 windowsPEx86_Microsoft-Windows-Setup_neutralOSImageInstallTo】を選択し、“プロパティ”ペインで【DiskID】に【0】、【PartitionID】に【2】を入力。 |
|
|---|
| ↑ファイルメニューから“保存”を選択して終了する。 |
週刊アスキーの最新情報を購読しよう
本記事はアフィリエイトプログラムによる収益を得ている場合があります
